This website requires JavaScript.
Explore
Help
Sign In
Mirror
/
FairMQ
Watch
1
Star
0
Fork
0
You've already forked FairMQ
mirror of
https://github.com/FairRootGroup/FairMQ.git
synced
2025-10-18 11:01:45 +00:00
Code
Issues
Packages
Projects
Releases
Wiki
Activity
Files
4ae2e025c9d2b14e94eccb4117f1930ba38dcaa4
FairMQ
/
fairmq
/
docs
/
images
/
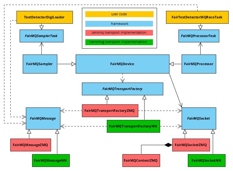
transport_interface.png
Dennis Klein
733794657c
update docs
2017-05-23 14:10:34 +02:00
30 KiB
748x549px
Raw
History